
최근, 러시아의 보안 업체 Kaspersky가 마더보드의 UEFI 펌웨어에서 악성코드를 발견하고 분석 보고서를 발표했다.
해당 악성코드는 "CosmicStrand"라고 불리며, ASUS와 GIGABYTE 업체의 마더보드 UEFI 펌웨어에서 발견됐다.
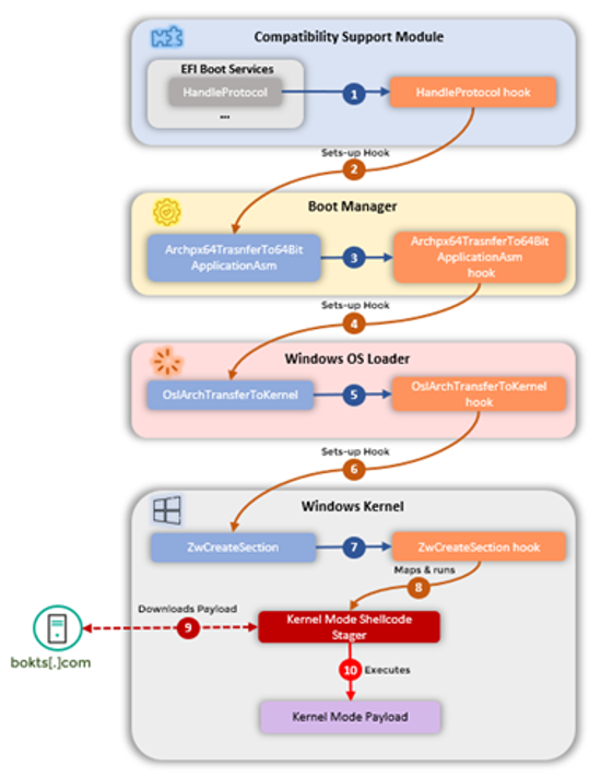
"CosmicStrand"는 OS 로딩 프로세스를 변조하여 시스템 부팅 시 악성 페이로드를 다운로드하는 쉘코드를 실행한다고 알려졌다.
Kaspersky는 이러한 유형의 악성코드는 운영체제를 다시 설치하거나 하드 드라이브를 교체하더라도 감염된 상태가 유지된다고 언급했다.

사진출처 : Kaspersky
출처
[1] Kaspersky (2022.07.25) – CosmicStrand: the discovery of a sophisticated UEFI firmware rootkit
https://securelist.com/cosmicstrand-uefi-firmware-rootkit/106973/

'최신 보안 동향' 카테고리의 다른 글
| 피싱 메일 주의 (0) | 2022.08.05 |
|---|---|
| Google Play에서 정상 앱으로 위장한 악성 광고 앱 발견 (0) | 2022.08.04 |
| 사이버 공격에 사용되는 mLNK Builder 4.2 버전 업데이트 공개 (0) | 2022.07.22 |
| Discord를 C&C 서버로 사용하는 ApolloRat 악성코드 (0) | 2022.07.20 |
| YouTube에서 유포되는 PennyWise 악성코드 (0) | 2022.07.08 |